
中クリックなんて腱鞘炎まったなしやろ⁈
なんで皆、中クリックなんて押し続けられるん?
中クリックなんて不安定やから、あれを押し続けるなんて指への負担、半端ないやん?!
自分がBlenderを始めて最初にやったこと。
中クリックの変更
視点操作という最も使いまくるキーが中クリックなんて自分には正気の沙汰ではなかった。
最も簡単な方法は、3ボタンマウスを再現にチェックなのですが、これをやってしまうと、他のショートカットキーのAltが無効になってしまうので非常に面倒になります。
ですので、この方法は避けて、ショートカットキーを個別に編集していきます。


ショートカットキーの変更自体はそこまで難しくはないのですが、キー自体を何で指定するのかが非常に困りどころです。
大概のサイトには、「自分が使いやすい」「覚えやすい」と書かれているのですが、何が使いやすいかなど、これからBlender学習を始める身にはぶっちゃけ分かりません。
何にしたら他のショートカットキーとぶつからないのかの検討もつきません。
そこで。
中クリックの視点操作関連は、サブスタンスペインターに合わせることをオススメします。
月額3000円近くする高額サブスクですので、使うかどうか分からない方も多いかもしれませんが、いざ使うことになった場合に、キーが同じだと便利だからです。



自分はサブスタンスペインター使うまでは別のキーにしてたんやけど、サブスタンペインター使い始めてから今のキーに変更したで
ショートカットキーの変更方法
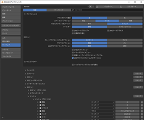
左上にあるトップバーの編集からプリファレンスを選択します。




プリファレンス画面が開きます。


左側のメニューでキーマップを選択します。
画面を下にスクロールして、3Dビューの横にある矢印をクリックしてください。
「3Dビュー」のテキストの上では反応してくれませんので、必ず矢印をクリックしてください。
(デフォルトサイズだと少し見づらいので広げました。ポップアップウィンドウの右下にカーソルをもっていくと矢印が出てくるのでそれで広げることができます。)


さらに3Dビュー(グローバル)の横の矢印をクリックします。


まずは以下の3つを変更します。


ビューを回転 視点の移動が2つあるので、不思議に思うかもしれませんが、同一の操作を別のアクションで割り当てるために複数用意されています。
中クリックが該当していないほうは放っておいて大丈夫です。
まずはビューを回転から変更します。
①ビューを回転の横にある矢印をクリックして変更用のメニューを開きます。
②中と表示されている欄をクリックし、ドロップダウンメニューから左を選択します。
③[Alt]をクリックします。


一覧の表示が[Alt]左クリックに変化しました。


これでショートカットキーの変更が完了です。
ビューを回転の横の矢印を再度クリックするとメニューが閉じます。
変更したショートカットキーを、デフォルト状態に戻したい場合は、キー表示の右側にある←をクリックしてください。


デフォルト状態のものは、ここのマークが✕になっています。
ショートカットキーを変更した場合に←になります。
あとは同じ要領で、視点の移動とビューをズームを変更します。
視点の移動は、[Ctrl][Alt]左クリックにします。


ビューをズームは[Alt]右クリックにします。


これでメインになる視点関連の操作の中クリックが変更できました。
しかしこの変更のせいで、デフォルト設定で[Alt]左クリック [Ctrl][Alt]左クリックが割り当てられていたショートカットが使えなくなりました。
これと被っている重要な役割をしていたショートカットキーがあります。
それが使えないのはものすごく都合が悪いので、そちらのショートカットキーを変更します。
同時押しに指定できるキー
Shift Ctrl Alt Cmd その他
3Dビュー(グローバル)を閉じて、2つ下にあるメッシュを開いてください。


更にメッシュ(グローバル)を開きます。
辺ループ選択の[Alt]左クリック、リング選択の[Ctrl][Alt]左クリックがもろかぶりです。


出来れば似たようなキーにしたいところなのですが、辺ループ選択、リング選択、最短パス選択で、[Shift][Alt][Ctrl]が大渋滞しています。
まずは指定できるキーを確認してみましょう。


[Shift] [Ctrl] [Alt] [Cmd] [ ]の5種類になっています。
全ては[Shift]から[Cmd]までの4種類が選択されるボタンなので、指定できるキーではありません。
[Alt]の代わりに使えそうなのは[Cmd]でしょうか。
ところが、[Cmd]などというキーはキーボード上に見当たりません。
何故このような表記になっているのかは謎ですが、これはwindowsキーのことになります。


辺ループ選択をwindowsキー左クリックにしてみました。


使ってみると動作はしてくれるのですが、
Windowsのスタートメニューが立ち上がってしまいました。
これでは使えたものではありません。
[Cmd]は指定できないと思っておいたほうが良さそうです。
一番右側にある空白のボタン[ ]は、クリックしてみるとキーを押下と表示されます。


キーボードにあるほとんどのキーを指定することができます。
試しにAを押してみると、A左クリックになりました。


ただし、既に設定が行われているキーの場合は、そちらで動作してしまうため使えません。
Aの場合は全選択となりますので、A左クリックは成立しません。
そして一番使い勝手の良さそうなFnキーは何故か反応してくれず、登録できませんでした。
Maya様に合わせると、ダブルクリックになるのですが、ダブルクリックを頻繁にやるのも腱鞘炎の元なので出来ればやりたくない。
ということで、右クリックを使うことにしました。
[Alt]右クリックは使用済みなので、[Ctrl]右クリックにします。
複数選択は、抱き合わせ用のShiftを押しながらにします。


リング選択のほうは、左を右に変更。


使っていないショートカットキーを無効にする
これ以外にもう1か所[Alt]左クリックが被っているキーがありますので、そちらも変更します。
ウェイトペイントのウェイトペイント(グローバル)を開けます。


選択が[Alt]左クリックになっていますのでこちらを変更します。


こちらは、バージョン4.0以前は[Ctrl]左クリックでしたので、以前のバージョンと同じにします。
またこの変更によって被ってしまうウェイトペイントに関しては、自分は使っていないのでチェックを外して無効にしました。
ウェイトグラデーションが、視点操作の変更ショートカットキーと被っています。
こちらも使ったことがないので、チェックを外して無効にしておきました。


キーバインドで検索
一番影響のあるところのショートカットキーは変更できましたが、実はまだ中クリックが使われているものや、視点操作に設定したショートカットキーと被っているところがあります。
まずは、中クリックが使われているショートカットキーを探します。
ポップアップウィンドウの一番上まで戻り、キーバインドを選択します。


検索枠に「mmb」と入力します。
すると、中クリックが使われているショートカットが表示されます。


2Dビューというのは、UVエディターやシェーダーエディターやノードエディターで使われている2D表示を指します。


これが中クリックのままだと作業しづらいので、3Dビューと同様の作業ができるように揃えます。



2Dビュー以外の中クリックが設定されてる項目は、そもそも何をしている項目なのか、自分はよう分からんのでほったらかし。
作業してて不都合が発生したらその都度変更する予定
キーバインドは一旦解除して、2Dビュー全体がどういう設定になっているかを確認してみましょう。


中クリックが当たっているのは、視点の移動と2Dビューズームになっています。
視点の移動に関しては2つとも全く同じ動作になりますので、1つ変更すれば十分です。
2Dビューズームに関しては、マウスホイールで行うズームイン・ズームアウトがほぼ同じ機能になります。
3Dビューの場合は、マウスホイールでのズームイン・アウトでは繊細な調整ができないことが非常に不都合だったのですが、2Dビューであればそこまで繊細に調整できなくても特に困りません。
ということで、ここはそのままにしておきます。
(繊細に調整したい方は変更してください)
視点の移動1つめだけを3Dビューと同じ感覚で操作できるように[Ctrl][Alt]左クリックに変更しました。


以上で、都合の悪い中クリック設定の変更は完了です。
あとは、[Alt]左クリックと[Ctrl][Alt]左クリックの被りを確認していきます。
キーバインドに「alt lm」と入力してください。
lmはLeft mouseで左クリックのことを指しています。


ドープシートのキーフレームを選択の2つが[Alt]左クリックと[Ctrl][Alt]左クリックの被りになっています。
ドープシートのキーフレームを選択は、通常は左クリックで行うため、この設定自体があまり必要ないため、チェックを外して無効にしておきます。





グリースペンシルの設定もいくつか被ってるけど、自分はグリースペンシルを使ったことがなくて、よう分からんのでパス
必要のある人は変更してな
3Dビューの選択にも被っているのあります。
この選択も通常は左クリックのみ、複数選択の場合はShift+左クリックが一般的です。
こちらもあまり使うことはないと思われますので、チェックを外して無効にしておきます。


UVエディターの辺ループ選択とリング辺選択2つずつは、3Dビューのメッシュの辺ループ選択とリング辺選択に合わせます。
ただしこの一覧で変更しようとすると[Alt]の指定を外した途端にこの一覧から消えてしまい、変更がやりづらいので、キーバインドを解除した一覧から作業します。
ですので、一旦飛ばします。


グラフエディタ―のキーフレームを選択、ノードエディターの選択も、それぞれチェックを外して無効にします。


以上で被っていて都合の悪いものの変更ができました。
さきほど飛ばしたUVエディターの辺ループ選択とリング辺選択を変更します。
キーバインドを解除して、一覧のメニューから画像を開きます。その中のUVエディター→UVエディター(グローバル)を開きます。


ここに辺ループ選択とリング辺選択がありますので、3Dビューのメッシュと同じキーに変更します。


以上で、ひととおりの設定変更が完了となります。



もしかしたらまだ色々と不都合があるかもしれんので、使いながら変更してな
ショートカットキーの新規作成
(マウスにキーを割り当てる)
ここまでで、同じ動作に対して複数のショートカットキーが当たっている事例が何個か登場しました。
そこで、使い勝手がいいように、元々ショートカットキーが割り当てられている動作に、別のショートカットキーを割り当ててみたいと思います。
通常は、Ctrl+Z、Ctrl+Shift+Zで、非常によく使う「元に戻す」「やり直す」


自分は、これをマウスでも行えるようにしています。


自分のマウスは5ボタンになっています。
ブラウザで使うときは、手前をブラウザバック、後ろを進むにしています。
その癖で、Blender使用時も戻りたいときについつい手前のボタンを押してしまいます。
ですので、その癖を叶えるためのショートカットキーになります。
作業しやすいようにコピー元になる元に戻すを開いておきます。
次に、新規作成をクリックします。


新たにnoneという項目が出来ます。


noneのメニューを開きます。
最初に開いておいた元に戻すの左側にある「ed.undo」をコピーし、「none」のところでペーストします。


「ed.undo」をペーストできたら、項目名の「none」が「元に戻す」に変わります。


あとはキーを割り当てるだけ。
キーボードになっているところをマウスに変更します。


左になているところをボタン4に変更します。


これで完了です。
同様にやり直すも追加しました。


おまけ



自分だけかもしれんのやけど。
編集モードで、GでY軸方向に動かそうとしてるときに、Gを押すのを忘れて、Y押しちゃうことってない?






Yだけ押してしまうと、頂点が分割されて増えてしまうのだが、
Blenderを始めたばかりの頃はこれに気づかずに、余計な頂点を増やしてしまう事故がよくあった。
この分割という機能、自分は一度も使ったことがない。機能的には、Shift+Dの複製と何が違うのかよく分からない。
ということで、事故の元なのでこの機能を無効にしている。





使っていなくて、自分にとって都合の良くないものは、こうやって設定を変えることで事故を防げるで









